http://dx.doi.org/10.5762/KAIS.2013.14.12.6488
Journal of the Korea Academia-Industrial cooperation Society Vol. 14, No. 12 pp. 6488-6494, 2013

IFC와 디지털 수량산출정보 교환표준의 연계 가능성 평가

(13주요-임무) Infra BIM * Corresponding Author : Ji-Sun13, Won (KICT, Korea Institute of Construction Technology) Tel: +82-31-910-0083 email: wonjisun@kict.re.kr Received October, Revised November, Accepted December, BIM, BIM, BIM
필요하다. 현재 실무에서 적용 중인 BIM 기 IFC(Industry Foundation Classes)가 공공발주기관에서 BIM 성과품의 납품포

Abstract

Recently, BIM has attracted attention as a technology to improve the construction productivity. The BIM standards to be applied to the BIM project are necessary for using or connecting the current 2D-based drawing standards. To develop the standard for BIM-based QTO and cost, this paper focused on using QDBEx, which was applied to road project cost management and connecting QDBEx with IFC, which is the BIM data delivery format. The IFC schema was evaluated to determine if it is possible to use the converts to the QDBEx XML file. As a result, 66% of the whole was available to connect directly, and 17% was available to connect through the processing of instance. The remaining 17% was evaluated to determine if it was available to connect. In the future, improvements in the schema will be suggested based on these results. Key Words : BIM, BIM-based Quantity Take-Off, Cost Management, IFC, XML
원지선 1* , 문진석 1 , 최원식 1 1 한국건설기술연구원 SOC성능연구소 ICT융합연구실 Evaluation on the Possibility of Connection Between IFC and Digital Quantity DataBase Exchange Standard Ji-Sun Won 1* , Jin-Seok Moon 1 and Won-Sik Choi 1 1 ICT Convergence and Integration Research Division, SOC Research Institute, Korea Institute of Construction Technology 요 약 최근 BIM 이 건설생산성을 향상시키는 기술로 주목 받으면서 , BIM 발주가 화두가 되고 있다 . BIM 사업에 적용될 표준은 현행 2D 기반의 표준을 최대한 활용하거나 연계를 지원하는 방향으로 제시되는 것이 필요하다 . 따라 서 본 논문에서는 BIM 기반 수량산출서와 내역서 표준을 개발함에 있어 현재 도로사업 공사비 관리를 위해 적용 중 인 디지털 수량산출정보 교환표준 (QDBEx) 을 활용하고 BIM 데이터 납품 포맷인 IFC 표준과 연계하는 관점에서 연구 를 수행하였다 . BIM 기반 수량산출서와 내역서가 IFC 파일로 납품될 경우 , IFC 파일이 QDBEx 에 따른 XML 수량산 출정보로 변환되어 활용될 수 있는지를 평가하였다 . 그 결과 , 전체의 66% 가 바로 연계가 가능하며 , 17% 가 인스턴스 의 가공을 통해 연계가 가능하였다 . 나머지 17% 는 연계가 불가능한 것으로 평가되었다 . 향후 , 이 결과를 바탕으로 연 계 가능성을 높이기 위한 IFC 와 QDBEx 의 스키마 개선방안을 제시할 계획이다 .

1. 서론


   1.1 연구의 배경 및 목적 BIM(Building Information Modeling)은 건물, 교량, 도 로, 플랜트 등 건설 객체의 물리적이고 기능적인 특성을 공유하는 디지털 표현[1]으로 다차원 가상설계건설 (Virtual Design Contstruction)과도 유사한 개념이다[2].

   본 논문은 한국건설기술연구원 정보모델 표준 및 검증 기술 개발 연구과제로 수행되었음.

   BIM이 건설생산성을 향상시키는 기술로 주목받으면서 공공건설사업의 발주가 화두가 되고 있다. 발주체계의 운영을 위해서는 성과품의 작성 과 납품 그리고 활용에 대한 기준과 이를 지원하는 시스 템의 개발이 준으로 국제표준인 있다. 대부분의

   맷으로 IFC를 지정하고 있으나 실무적용성에 대한 검토 는 부족한 상황이다.따라서, 현 시점은 IFC 적용성에 대 한 평가와 검증이 필요한 시기이다. 향후 BIM 발주가 일반화되더라도 현행 도면 중심의 데이터 작성 및 납품 체계가 BIM 데이터 작성 및 납품 체계로 전면 대체되거나 전환될 수 없을 것으로 예상된 다. 발주기관에서는 사업마다 시행시점이 다르므로 두 체 계를 병행 운영해야 하며, 현행 운영하고 있는 기준과 시 스템을 폐기하고 신규 도입하기에는 위험부담이 크기 때 문이다. 이러한 관점에서 BIM 성과품의 작성 및 납품 기준은 현행 기준을 최대한 활용하거나 연계를 지원하는 방향으 로 제시되는 것이 바람직하다. 본 연구는 BIM 기반 수량 산출서와 내역서의 작성 및 납품 기준 개발의 선행연구 로서 국토교통부 지방국토관리청에서 도로사업 공사비 관리를 위해 적용 중인 디지털 수량산출정보 교환표준 (digital Quantity DataBase EXchange, 이하 QDBEx)을 기 준으로 BIM 데이터 납품 포맷으로 적용 중인 IFC과 연 계 가능성을 평가하고자 한다. 1.2 연구의 범위 및 방법 본 연구는 BIM 기반 수량산출서와 내역서가 IFC 파일 로 납품되고, 납품된 IFC 파일이 QDBEx에 따른 XML 수량산출정보로 변환되어 지방국토관리청 건설사업관리 시스템의 도로사업 공사비 관리와 기성보고에 활용된다 는 시나리오를 기반으로 수행하였다. BIM 모델은 객체 모델링의 결과가 수량산출의 근거가 된다. 현행 수량산출서와 내역서에 포함되는 모든 항목을 BIM 모델로 작성하는 것은 현실적으로 불가능하다[3]. 따라서 QDBEx에 의해 작성된 XML 파일의 수량 및 내 역 정보 항목 중 일부가 객체 모델링을 통해 작성된 IFC 파일의 수량 및 내역 정보로 대체 가능하다는 전제로 연 구를 수행하였다. 즉, IFC에 포함된 수량 및 내역정보는 QDBEx의 부분집합 개념으로 바라보았다. 본 연구는 지방국토관리청 도로사업 공사비 관리에 필 요한 모든 요구정보가 QDBEx에서 정의됨을 가정으로 수행하였다. 현행 2D 기반 수량산출 및 내역 체계 대비 BIM 기반 수량산출 및 내역의 수용 범위와 수준에 대한 평가는 논외로 하고 정보의 연계 측면에서 IFC를 통해 QDBEx에 따른 XML 수량산출정보를 어느 정도 생성할 수 있는지를 평가하는데 초점을 두었다. 위와 같은 활용 시나리오와 범위를 대상으로 다음과 같은 방법으로 연구를 수행하였다. 첫째, QDBEx를 분석 하여 공사비 관리 관점의 주요 구성요소를 선정하였다. 둘째, 선정한 주요 구성요소에 대응되는 IFC 스키마를 분

   석하였다. 셋째, IFC 스키마가 XML 수량산출정보 작성 에 어느 정도 활용가능한 지 연계 가능성을 평가하였다.

2. 디지털 수량산출정보 교환표준 분석


   2.1 개요 국토교통부는 작업분류체계(Work Breakdown Structrue, 이하 WBS) 기반 공사비 관리를 위하여 2011년 건설 CALS 단체표준으로 ‘디지털 수량산출정보 교환표준 V1.0’을 제정하였다. 디지털 수량산출정보 교환표준이라 함은 수량산출정보의 전자적인 교환, 납품 등의 활용을 위한 자료구조, 파일포맷 등에 관한 규격을 말한다[4]. 이 는 수량산출정보를 사용하는 도로, 하천, 댐 등 모든 분야 에서 활용될 수 있으나, V1.0은 도로분야의 우선적용을 고려하여 개발되었다[5]. 2013년 현재, 지방국토관리청은 9개 시공현장을 대상으로 디지털 수량산출 교환표준의 시범적용을 실시하고 있다[6]. 2.2 스키마의 구성 QDBEx는 XML 문법에 따라 정의된다. 이는 표준 개 요(QDBEx_Info), 프로젝트 개요(Prj_Info), 수량산출정보 작업분류체계(QDB_Bkdn), 수량 및 내역정보(QDB_Info) 그리고 기성정보(ACT_Info)로 구성된다. 구성요소는 3레 벨로 구분되며 Table 1과 같이 대분류 성격의 5개 엘리먼 트와 중분류 성격의 9개 엘리먼트 그리고 실제 인스턴스 값을 갖는 48개의 엘리먼트로 정의되어 있다. [Table 1] Component and Hierarchy of QDBEx 1 Level 2 Level Element 3 Level Element Element (Total Number) (Total Number) Version, Vers_Date, Date QDBEx_Info - (3) Prj_Code, Prj_Name, Prj_Info - Org_Name, etc. (11)
Mst_Cost, CBS, QDB, Item_Tag, CBS_Num, QDB_Info etc. (4) QDB_QTY, etc. (19)
   2.3 공사비 관리 관점의 주요 구성요소 수량과 내역 표현에 활용되는 구성요소는 수량산출정 보 작업분류체계(QDB_Bkdn)와 수량 및 내역정보 (QDB_Info)이다. 표준 개요(QDBEx_Info)와 프로젝트 개 요(Prj_Info)는 스키마와 해당 사업을 관리하기 위한 부가

   정보이며, 기성정보(ACT_Info)는 공정관리와 관련된 기 성수량정보이므로 분석 대상에서 제외하였다.

2.3.1 수량산출정보 작업분류체계(QDB_Bkdn)


   수량산출정보 작업분류체계(QDB_Bkdn)는 작업분류 체계 레벨(Lbl_QDB_Bkdn), 작업분류체계 정보 (QDB_Bkdn_Info), 작업분류체계(QDB_Bkdn)로 구성된 다.

   [Fig. 1] Component of QDB_Bkdn 지방국토관리청 도로건설공사 발주사업의 경우, 지방 국토관리청 도로사업 WBS가 적용기준이 된다. 지방국토 관리청 WBS의 1레벨은 도로시설, 2레벨은 공종, 3레벨 은 시설물, 4레벨은 방향공간, 5레벨은 확장공간, 6레벨 은 작업관리 단위로 구성된다. 지방국토관리청은 6레벨 까지를 관리단위로 지정하여 공사비 관리를 위한 최소한 의 틀로 운영하고 있다. 작업분류체계 레벨(Lbl_QDB_Bkdn)은 WBS 적용레벨 을 의미한다. 일반적으로 값은 6레벨이 적용되어 “6”이 되며, 용역사에서 작업관리 단위를 보다 상세하게 작성할 경우 “7”이상의 값을 가진다. 작업분류체계 정보 (QDB_Bkdn_Info)는 지방국토관리청 WBS를 기반으로 현장별로 작성한 WBS 코드집이다. 코드집에는 국토교통 부 건설정보분류체계의 코드와 명칭이 활용된다.작업분 류체계(QDB_Bkdn)는 현장별 WBS 코드집을 기반으로 모든 공종에 대해 1레벨부터 최하위 레벨까지 코드를 조 합하여 작성한 WBS 코드목록이다.

2.3.2 수량 및 내역 정보(QDB_Info) 3.1 개요 수량 및 내역정보(QDB_Info)는 산출된 수량정보와 각


   각의 수량에 해당하는 공종항목 및 내역체계 작성 시 필 요한 데이터를 의미하며[6], 이는 단가마스터 정보 (Mst_Cost), 내역(CBS), 수량산출정보(QDB)로 구성된다. 단가마스터 정보(Mst_Cost)는 공종항목을 사용하는 경우 원가방식의 단가를 적용하고, 실적공사 적산방식의 단가를 적용할 경우 “실적공사 수량산출 기준”인

   SMM(Standard Method of Measurement) 코드를 부여한 다[7]. 이는 공종항목과 규격, 재노경 단가, 통합단가, SMM 코드로 구성된다. 내역(CBS)은 “국도건설공사 설계실무 요령”의 내역체 계를 기반의 작성된 현장별 내역체계로 내역번호, 공종항 목과 규격으로 구성된다. 단가마스터 정보(Mst_Cost)는 내역(CBS)을 적용한 내역서가 된다. 수량산출정보(QDB)는 수량산출정보로 작업분류체계 와 비용분류체계의 공종항목을 대표하는 내역번호와 수 량으로 구분한다. WBS 기준으로 집계 시 공종별 공사비 를 집계할 수 있으며, CBS 기준으로 집계 시 내역별 산 출수량을 집계할 수 있다. 즉, WBS 기반으로 분류된 작 업관리 단위별 공사비 정보를 의미한다.
[Fig. 2] Component of QDB_Info

3. 공사비 관리 관점의 IFC 분석


   IFC는 bSI(buildingSMART International)에서 개발한 객체기반 건설정보모델이다. 모델에서 정의되는 모든 정 보는 객체, 속성, 관계 관점으로 구성되며 객체 중심으로 정보가 표현되는 것이 특징이다. 현행 IFC4는 건축요소 중심이나 토목요소를 추가해나가겠다는 선언적인 의미로 토목요소(IfcCivilElement)가 정의되어 있다. 본 논문에서

   (a) [Fig. 3] Representation of IFC (a) Classfication (b) Quantity 는 수량과 공사비가 할당되는 객체가 어떠한 토목요소를 의미하는지가 중요하지 않으므로 토목요소 (IfcCivilElement)를 분석 대상에서 제외하였다. IFC에서 수량정보는 객체별 기하 모델링 수치로부터 측정된 길이, 면적, 부피, 개수, 무게, 소요시간과 같이 산 출된 정보를 의미하며, 공사비 정보는 객체별로 공사비 항목과 공사비를 입력한 정보를 의미한다. 수량과 공사비 정보는 모델링 객체를 중심으로 표현된다. 3.2 스키마의 구성 3.2.1 분류체계 IFC는 객체 또는 속성에 연관분류체계 관계 (IfcRelAssociatesClassification)를 지정하여 분류체계를 적용할 수 있다. IFC는 특정 분류체계의 표현이 아닌 프 로젝트에서 활용되는 모든 분류체계의 표현을 지원한다. IFC의 분류체계 표현 방식은 분류체계(IfcClassification) 를 통해 프로젝트 또는 시스템에 적용된 분류체계 정보 를 직접 정의하는 방식과 분류체계 참조 (IfcClassificationReference)를 통해 외부에 위치한 분류체 계코드목록을 참조하여 객체별로 분류체계코드를 정의하

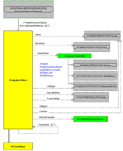
   (b) 는 방식이 있다. 두 방식은 일반적으로 프로젝트에서 병 행 적용된다. 다음 Fig. 3[8]은 분류체계와 수량을 표현하 는 IFC 스키마이다. 3.2.2 수량정보 IFC는 기하 모델링 수치로부터 측정된 수량산출정보 를 요소 수량(IfcElementQuantity)으로 정의한다. 모델링 객체로부터 산출된 정보가 아닌 경우는 객체별로 공통적 으로 산출해야하는 기본수량을 정의한 수량 세트 (Quantity Set)라는 수량산출 템플릿에 담을 수 있다. 3.2.3 내역정보 IFC의 내역정보는 내역서(IfcCostSchedule)와 내역서 를 구성하는 공사비 항목(IfcCostItem)으로 표현된다. 공 사비 항목(IfcCostItem)은 산출수량정보와 공사비를 가진 다. 내역 분개 형태의 공사비 항목은 내포 관계 (IfcRelNests) 설정을 통해 구성된다. 공사비 (IfcCostValue)는 공사비 유형(CostType)에서 단가, 재노 경 단가, 통합단가 등을 지정할 수 있다.
[Fig. 4] Cost Item Representation of IFC
   [Fig. 5] Cost Value Representation of IFC 내역서에 표현되는 사칙연산 계산식은 적용값 관계 (IfcAppliedValueRelation)로 표현된다. Fig. 4[8]와 Fig. 5[8]는 각각 공사비 항목과 공사비를 표현하는 IFC 스키 마이다.

4. IFC와 QDBEx의 연계 가능성 평가


   본 장에서는 QDBEx의 수량산출정보 작업분류체계 (QDB_Bkdn)과 수량 및 내역정보(QDB_Info)를 기준으로 IFC 스키마의 연계 가능성을 평가하였다. IFC 스키마를 그대로 활용하여 QDBEx로 표현가능한 요소는 ‘ ○ ’로 표

   현하며, IFC 스키마를 그대로 활용할 수 없으나 정보를 추출하여 가공하여 표현가능한 요소는 ‘ △ ’로 표현하였 다. IFC 스키마에서 해당 요소를 표현할 수 없고 다른 범 용 엔티티나 속성으로 처리해야하는 경우는 ‘×’로 표현 하였다. 4.1 분류체계 IFC의 적용 분류체계 레벨 정보는 QDBEx로 변환 시 분류체계(IfcClassification)를 통해 작업분류체계 레벨 (Lbl_QDB_Bkdn)로 표현될 수 있다. IFC에서 작업분류체 계 레벨(Lbl_QDB_Bkdn)에 해당하는 값은 분류체계 (IfcClassification)의 파셋구분자(ReferenceTokens) 값에 1 을 더하는 방식으로 추출할 수 있다. 예를 들어, 분류체 계(IfcClassification) 내 ‘ – ’ 또는 ‘.’ 형태와 같은 파셋구 분자의 수가 최대 5개로 인식되면 ‘6’의 값으로 저장되도 록 할 수 있다. [Table 2] Comparison of QDB_Bkdn and IFC QDBEx Element IFC Entity.Attribute evaluation Lbl_QDB_Bkdn IfcClassification.ReferenceTokens △ Bkdn_N_CODE IfcExternalReference.Identification ○ QDB_ Bkdn_ Bkdn_N_NAME IfcExternalReference.Name ○ Info QDB_Bkdn_ID IfcClassificationReference.Sort ○ Bkdn_1_CODE IfcExternalReference.Identification △ QDB_ Bkdn_2_CODE IfcExternalReference.Identification △ Bkdn Bkdn_N_CODE IfcExternalReference.Identification △ IFC의 적용 분류체계와 해당 정보는 분류체계 참조 (IfcClassificationReference)를 통해 작업분류체계 정보 (QDB_Bkdn_Info)와 작업분류체계(QDB_Bkdn)로 표현될 수 있다. 작업분류체계 정보(QDB_Bkdn_Info)는 외부에 위치한 분류체계목록의 코드와 명칭 참조 방식으로 그대 로 활용된다. 단, 이 분류체계코드목록은 ID가 부여되어 있고 레벨별로 작성되어 있음을 전제로 한다. 작업분류체 계(QDB_Bkdn)는 QDBEx로 변환 시 분류체계 참조 (IfcClassificationReference)의 분류코드(Identification)에 서 해당하는 레벨의 N 값을 추출하도록 처리할 수 있다. 4.2 수량정보 QDBEx에서 수량정보는 작업분류체계와 내역번호, 산 출수량으로 구성된다. 작업분류체계는 외부에 위치한 분 류체계목록으로부터 참조할 수 있으며, 이와 연관된 내역 번호는 프로세스로 할당 관계(IfcRelAssignsToProcess)라 는 설정을 통해 WBS 코드와 CBS 코드를 연계할 수 있

   다. 내역항목에 할당된 수량산출정보는 공사비 항목 (IfcCostItem)의 비용수량(CostQunatities)에 객체에서 산 출된 수량인 요소 수량(IfcElementQuantity)이 할당됨으 로서 연계될 수 있다. [Table 3] Comparison of QDB and IFC QDBEx Element IFC Entity.Attribute evaluation QDB_Bkdn_ID IfcClassificationReference.Sort ○ QDB CBS_Nun IfcCostSchedule.Identification ○ QDB_QTY IfcCostItem.CostQunatities ○ 4.3 내역정보 QDBEx에서 내역정보는 단가마스터 정보(Mst_Cost) 와 내역(CBS)으로 구성된다. 단가마스터 정보(Mst_Cost) 는 공사비(IfcCostValue)의 속성으로 대부분 표현될 수 있다. 공종항목규격(Item_Norm)을 표현하는 IFC 요소는 없 다. 공사비(IfcCostValue)의 설명(Description) 속성에 입 력하도록 데이터 입력기준을 제시하여 처리할 수 있으나 본 논문에서는 ‘×’로 평가하였다. 내역분류규격 (CBS_Norm)도 공종항목규격(Item_Norm)과 같이 평가하 였다. 단가마스터 정보(Mst_Cost)와 내역(CBS)에 공통적으 로 활용되는 공종항목 태그(Item_Tag)는 내역체계 관리 를 위해 부여한 내역번호 ID로 해당하는 IFC 요소가 없 다. SMM_Code는 분류체계코드 정의와 동일한 방식으로 표현 가능하다. [Table 4] Cost Information of QDB_Info QDBEx Element IFC Entity.Attribute evaluation Item_Tag - x Item_Name IfcCostValue.Name ○ Item_Norm - x Item_Unit IfcCostValue.UnitBasis ○ Item_M_Cost Mst_Cost Item_L_Cost IfcCostValue.AppliedValue ○ Item_O_Cost IfcCostValue.CostType Item_T_Cost IfcExternalReference.Identifica SMM_Code ○ tion CBS_Num IfcCostItem.Identification ○ Item_Tag - x CBS CBS_Name IfcCostItem.Name ○ CBS_Norm - x

4.4 IFC와 QDBEx의 연계 가능성 평가 결과


   본 연구에서는 IFC 파일이 QDBEx 기반 XML 파일로 변환되어 활용될 수 있는지를 검토하기 위하여 두 스키 마의 연계성을 평가하였다. QDBEx의 수량산출정보 작업 분류체계(QDB_Bkdn)의 7개 엘리먼트와 수량 및 내역정 보(QDB_Info)의 16개 엘리먼트를 평가 대상으로 선정하 였다. IFC와 QDBEx의 연계성을 평가한 결과, 23개 중 15개 의 엘리먼트가 현행 IFC 스키마로부터 바로 변환될 수 있으며, 4개의 엘리먼트가 현행 IFC 인스턴스의 가공을 통해 변환될 수 있었다. 나머지 4개의 엘리먼트는 현행 IFC 스키마와 인스턴스를 활용 및 가공하여도 변환이 불 가능한 것으로 평가되었다. ‘ ○ ’과 ‘ △ ’로 평가한 요소는 현행 IFC 파일을 활용하 여 QDBEx 기반 XML 파일의 일부를 작성 수 있다. ‘×’ 로 평가한 요소를 활용하기 위해서는 IFC 스키마의 개선 이 필요하다. 개선방안으로 현행 IFC 엔티티와 속성의 확 장 개발 방식과 QDBEx 변환 지원을 위한 IFC 속성 세트 (Property Set)의 추가 개발 방식이 있다.

5. 결론


   본 논문은 BIM 기반 수량산출서와 내역서의 작성 및 납품 기준 개발을 위한 선행연구이다. 지방국토관리청에 서 도로사업 공사비 관리를 위해 적용 중인 QDBEx를 기 준으로 BIM 데이터 납품 표준인 IFC를 연계 관점에서 평가하였으며, IFC의 개선사항을 도출하였다. QDBEx의 정보를 IFC가 어느 정도 수용할 수 있는지 평가에 초점을 두었으므로 IFC의 수량 및 공사비 정보가 QDBEx 파일 변환 시 손실되는 부분은 고려하지 못하였 다. 현행 QDBEx는 IFC 파일에 포함된 객체 중심의 공 사비 표현은 수용하지 못한다. 이러한 한계점을 해결하기 위해서는 객체 중심의 수량산출 및 내역 정보의 수용을 위한 QDBEx 개선에 관한 연구의 수행이 필요하다. 향후 본 연구의 결과를 기반으로 IFC 스키마 개선과 QDBEx 스키마 개선에 관한 연구를 수행할 계획이다. IFC 파일에 포함된 정보에 한해서는 QDBEx 작성 지원 도구를 통해 QDBEx 파일을 작성하지 않고 자동변환으 로 대체할 수 있도록 두 표준의 개선방안과 개선 스키마 의 활용성을 검증할 것이다.

References

  • [1] ISO TC 59/SC 13, “ISO/DIS 29481-1 : Building Information Models - Information Delivery Manual Part 1: Methodology and format”, 2008.
  • [2] Inhan Kim, Jungdae Park, Cheolsoo Park, Jonghyun Jung, Seungyeon Choo, “BIM in Architecture : Design and Engineering”, pp.15, buildingSMART KOREA, 2013.
  • [3] Jisun Won, Jinuk Kim, Jongkwan Song, “A Case Study on Pilot Test of Road Project to Improve the Quality Level in BIM-based Quantity Take-Off”, Proceedings of the 2012 Korea Institute Construction Engineering and Management Conference, pp. 373-374, 2012.
  • [4] Korea Institute of Construction Technology, “Digital Quantity DataBase in Construction V1.0”, pp. 4, 2011.
  • [5] Jinseok Moon, Jisun Won, Jinuk Kim, “Analysis of IFC and Digital QDB for BIM Based Cost Management”, Proceedings of the Korea Information Processing Society Fall Conference, Vol. 19, No. 2, pp. 1198-1199, 2012.
  • [6] Korea Institute of Construction Technology, “Development and Operation of ‘12 Construction CALS Standards”, pp. 12, 2012.
  • [7] Korea Institute of Construction Technology, “Development and Operation of ‘08 Construction CALS Standards”, pp. 221, 2008.
  • [8] buildingSMART International Model Support Group, Industry Foundation Classes Release 4, http://www.buildingsmart-tech.org/ifc/IFC4/final/html/ind ex.htm (accessed Oct., 7, 2013) 원 지 선 (Ji-Sun Won) [정회원] • 2003년 2월 : 경희대학교 토목건 축공학부 (공학사) • 2005년 2월 : 경희대학교 건축공 학과 (공학석사) • 2005년 12월 ~ 현재 : 한국건설 기술연구원 ICT융합연구실 전임 연구원 <관심분야> 건설정보표준, BIM, IFC(Industry Foundation Classes) 문 진 석 (Jin-Seok Moon) [정회원] • 2008년 2월 : 경상대학교 토목공 학과 (공학사) • 2009년 2월 : 경상대학교 토목공 학과 (공학석사) • 2011년 4월 ~ 현재 : 한국건설 기술연구원 ICT융합연구실 전임 연구원 <관심분야> 건설정보표준, BIM, CM(건설사업관리) 최 원 식 (Won-Sik Choi) [정회원] • 1982년 2월 : 고려대학교 지질학 과 (이학사) • 1984년 2월 : 고려대학교 지질학 과 (이학석사) • 2001년 2월 : 공주대학교 전산학 과 (이학석사) • 2012년 8월 : 공주대학교 컴퓨터 공학과 (공학박사)
  • • 1984년 9월 ~ 현재 : 한국건설기술연구원 ICT융합연 구실 연구위원
  • <관심분야> BIM, 정보표준

Loading...